This post is part of a two year series of posts related to the out of the box reports in Acumatica. For a full list, click here.
The Reconciliation Statement (CA627000) report in Acumatica assists you went reconciling your bank accounts. You can see a list of the transactions that have not yet been reconciled in the period that you select.
Screenshots
Here are some screenshots from the report:

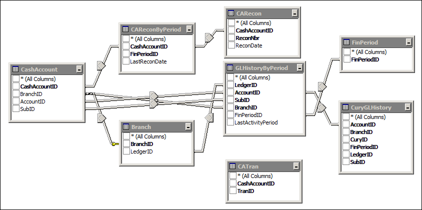
DAC Schema
I went through the DAC relationships on the Relationships tab in the Schema Builder window and came up with the following graphical representation (the joins to the CATran table are very complicated and I couldn’t represent them graphically):
Filters
Here is a snapshot of the filters that are being used in the report:
Groups
There is one group on this report:
- group1
- CashAccount.CashAccountCD


